반응형
Notice
Recent Posts
Recent Comments
Link
| 일 | 월 | 화 | 수 | 목 | 금 | 토 |
|---|---|---|---|---|---|---|
| 1 | 2 | 3 | ||||
| 4 | 5 | 6 | 7 | 8 | 9 | 10 |
| 11 | 12 | 13 | 14 | 15 | 16 | 17 |
| 18 | 19 | 20 | 21 | 22 | 23 | 24 |
| 25 | 26 | 27 | 28 | 29 | 30 | 31 |
Tags
- 인텔리제이
- junit
- HashMap
- Array
- junit5
- 자바스크립트
- js
- vscode
- input
- Eclipse
- string
- CSS
- list
- 테스트자동화
- ArrayList
- javascript
- 정규식
- 단위테스트
- 자바
- html
- 배열
- 이클립스
- java테스트
- json
- 문자열
- Visual Studio Code
- Java
- math
- 자바문법
- IntelliJ
Archives
- Today
- Total
어제 오늘 내일
[Java] 이클립스(Eclipse) 생성자(Constructor) 자동 생성하기 본문
이클립스에는 자주 사용하는 코드를 자동 생성해주는 기능이 있습니다.
이번에는, Java의 생성자(Constructor)를 자동 생성해주는 기능을 정리하였습니다.
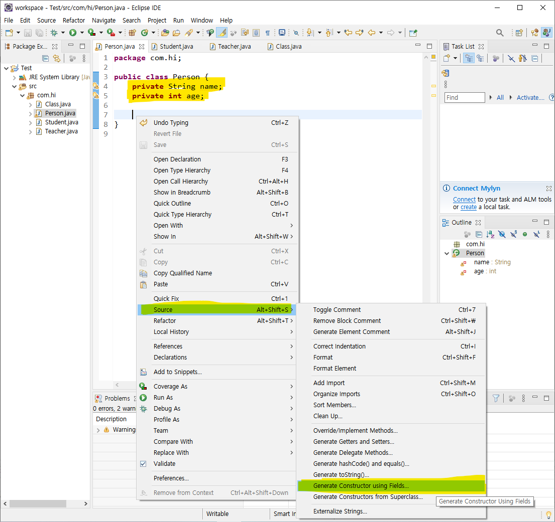
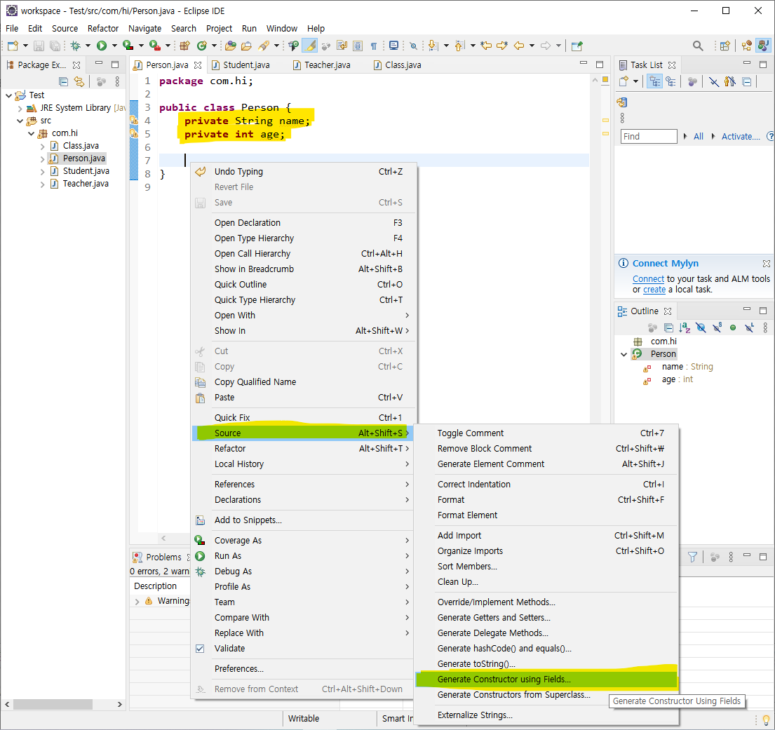
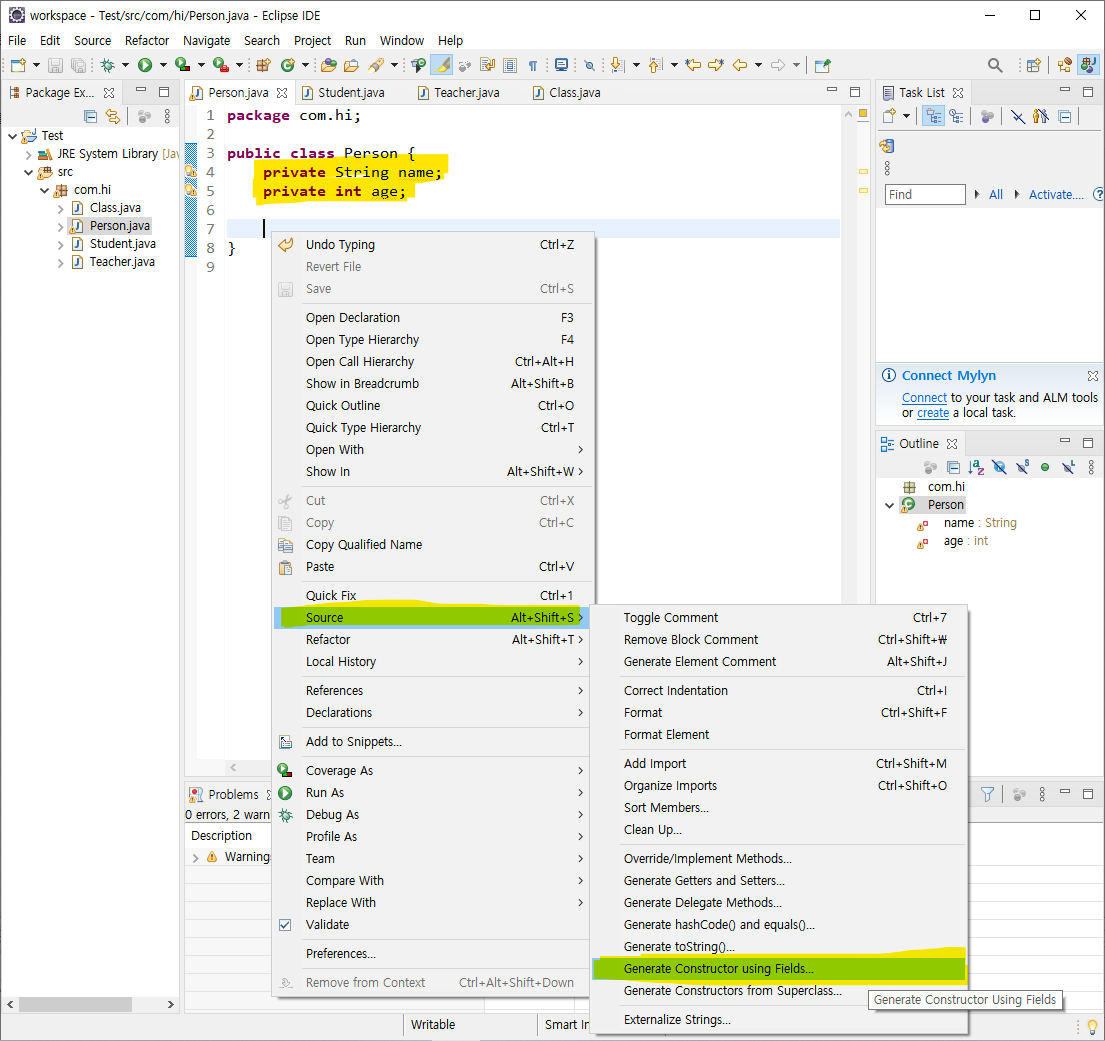
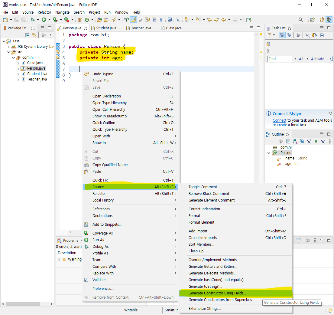
1. Source > Generate Constructor using Fields...
1. 1. 먼저, 생성자에서 파라미터로 입력받을 Field를 정의합니다.
1. 2. 생성자 코드를 만들어줄 위치에 마우스 커서를 두고
1. 3. 마우스 오른쪽 버튼 클릭 > Source > Generate Constructor using Fields... 메뉴를 선택합니다.

2. 생성자 세부 내용 선택
2.1. Select fields to initialize :
여기에는 코드에서 field로 선언한 항목들이 조회됩니다.
생성자에서 초기화할 field를 선택합니다.
Up, Down 버튼을 클릭하여, 파라미터의 순서를 지정할 수도 있습니다.
2.2. Access modifier
생성자의 Access modifier를 지정합니다.
여기서는 public으로 지정하여, public 생성자를 만들도록 하겠습니다.
2.3. Generate
Generate 버튼을 클릭하여, 생성자 소스 코드를 생성합니다.

3. 생성자(Constructor) 코드 확인
소스코드에 자동으로 생성된 생성자(Constructor) 코드를 확인합니다.

이클립스(Eclipse)의 기능을 이용하여
자동으로 생성자 코드를 생성하는 방법을 알아보았습니다.
반응형
'IT > Eclipse' 카테고리의 다른 글
| [Java] 이클립스(Eclipse) 자동 import 하는 3가지 방법(단축키) (1) | 2021.09.26 |
|---|---|
| [Java] 이클립스(Eclipse) Getter, Setter 자동 생성하기 (0) | 2021.09.26 |
| 이클립스(Eclipse) 공백, 탭, 줄바꿈 표시하기 (0) | 2021.09.26 |
| 이클립스(Eclipse) 파일 경로(절대경로, 상대경로) 복사하기 (0) | 2021.09.26 |
| 이클립스(Eclipse) 한줄 선택, 한줄 이동, 한줄 복사, 한줄 삭제 단축키 (0) | 2021.09.26 |
Comments
