반응형
Notice
Recent Posts
Recent Comments
Link
| 일 | 월 | 화 | 수 | 목 | 금 | 토 |
|---|---|---|---|---|---|---|
| 1 | ||||||
| 2 | 3 | 4 | 5 | 6 | 7 | 8 |
| 9 | 10 | 11 | 12 | 13 | 14 | 15 |
| 16 | 17 | 18 | 19 | 20 | 21 | 22 |
| 23 | 24 | 25 | 26 | 27 | 28 | 29 |
| 30 |
Tags
- js
- 배열
- html
- 정규식
- 문자열
- Array
- json
- 이탈리아
- string
- 자바스크립트
- HashMap
- list
- IntelliJ
- Eclipse
- 이클립스
- Visual Studio Code
- date
- Button
- table
- ArrayList
- javascript
- vscode
- input
- map
- replace
- 인텔리제이
- Java
- CMD
- 자바
- CSS
Archives
- Today
- Total
어제 오늘 내일
[Java] 이클립스(Eclipse) Getter, Setter 자동 생성하기 본문
이클립스에는 자주 사용하는 코드를 자동으로 생성해주는 기능이 있습니다.
이번에는, Java에서 getter, setter 메소드를 자동으로 만드는 방법을 정리하였습니다.
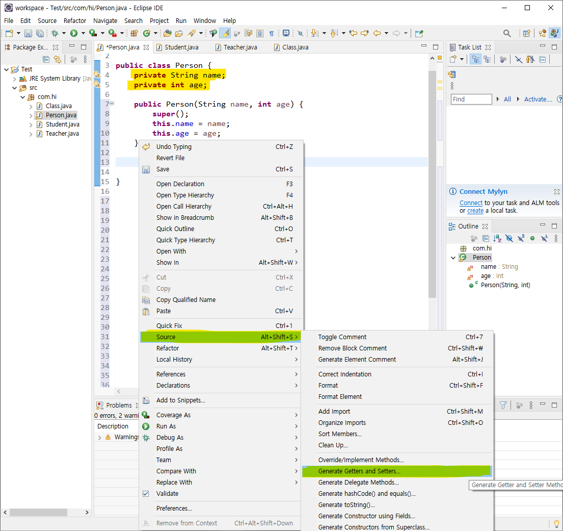
1. Source > Generate Getters and Setters...
1.1. 먼저 Getter, Setter 메소드를 만들 field 코드를 작성합니다.
1.2. Getter, Setter 메소드를 만들어줄 위치를 선택하고
1.3. 마우스 우클릭 > Source > Generate Getters and Setters... 메뉴 선택

2. Getter, Setter 메소드 상세 설정
2.1. Select getters and setters to create :
이 항목에는 코드에 작성된 필드목록이 보여지고,
이 필드명을 이용하여 만들수 있는 getter, setter 메소드 명이 보여집니다.
여기에서, 만들고자 하는 메소드를 선택합니다.
2.2. Access modifier
대부분 getter, setter는 public으로 생성하므로,
여기서는 public 을 선택하였습니다.
2.3. Generate
이 버튼을 클릭하면 드디어 getter, setter 코드가 생성됩니다.

3. Getter, Setter 메소드 자동생성 확인
자동 생성된 코드를 확인합니다.

이클립스의 코드 자동생성 기능을 이용하여
Getter, Setter 코드를 자동생성하는 방법을 알아보았습니다.
반응형
'IT > Eclipse' 카테고리의 다른 글
| 이클립스(Eclipse) 자동 정렬하는 2가지 방법 (단축키) (2) | 2021.09.26 |
|---|---|
| [Java] 이클립스(Eclipse) 자동 import 하는 3가지 방법(단축키) (1) | 2021.09.26 |
| [Java] 이클립스(Eclipse) 생성자(Constructor) 자동 생성하기 (0) | 2021.09.26 |
| 이클립스(Eclipse) 공백, 탭, 줄바꿈 표시하기 (0) | 2021.09.26 |
| 이클립스(Eclipse) 파일 경로(절대경로, 상대경로) 복사하기 (0) | 2021.09.26 |
Comments